독자 AI 파운데이션 모델 프로젝트 참여 모델들의 공통 벤치마크 13종 성능 비교 결과.[사진=㈜LG 제공]

더트래커 = 박현승 기자

LG AI연구원은 세계 최고 수준의 AI 모델인 ‘K-엑사원’을 공개하며 글로벌 프런티어 AI 모델 패권 경쟁 대열에 합류했다고 11일 밝혔다.

K-엑사원은 독자 AI 파운데이션 모델 프로젝트 1차 평가 기준인 13개의 벤치마크 테스트 중 10개에서 1위를 차지했다. 전체 평균 점수도 72점을 기록해 5개 정예팀이 개발한 모델 중에서 가장 뛰어난 성능을 보였다.

글로벌 AI 성능 평가 기관인 아티피셜 어낼리시스의 인텔리전스 지수 평가에서도 K-엑사원의 글로벌 경쟁력을 확인할 수 있다.

K-엑사원은 인텔리전스 지수에서 32점을 기록해 가중치를 공개하는 오픈 웨이트 모델 기준 세계 7위, 국내 1위에 올랐다.

현재 오픈 웨이트 모델 글로벌 톱10이 중국(6개), 미국(3개) 모델로 채워진 상황에서 K-엑사원이 유일하게 이름을 올리며 AI 3강 달성을 목표로 하는 한국의 자존심을 지켰다.

이진식 LG AI연구원 엑사원랩장은 “주어진 시간과 인프라 상황에 맞게 개발 계획을 수립했고, 보유하고 있는 데이터의 절반 정도만 사용해 1차수 K-엑사원을 만들었다”며 “1차수는 프런티어 모델로 도약하기 위한 시작점이며, 앞으로 본격적으로 성능을 끌어올린 K-엑사원을 선보이겠다”고 강조했다.

K-엑사원은 글로벌 오픈소스 AI 플랫폼인 허깅 페이스에 오픈 웨이트로 공개한 직후 글로벌 모델 트렌드 순위 2위에 오르기도 하는 등 전 세계 연구자들의 높은 관심을 받고 있다.

또 K-엑사원이 미국 비영리 AI 연구기관 에포크 AI의 ‘주목할 만한 AI 모델’에 이름을 올리며, LG AI연구원은 2024년 ‘엑사원 3.5’를 시작으로 지난해 ‘엑사원 딥’, ‘엑사원 패스 2.0’, ‘엑사원 ‘4.0’까지 국내 기업 중 최다인 5개 모델을 리스트에 올렸다.

미국 스탠퍼드대학교는 매년 AI 보고서를 발간하고 있으며 ‘주목할 만한 AI 모델’ 리스트를 국가와 기업 경쟁력을 평가하는 자료로 활용한다.

K-엑사원은 LG AI연구원이 지난 5년간 AI 파운데이션 모델을 직접 개발하며 쌓아온 기술력을 집약해 만든 모델이다.

LG AI연구원은 단순히 데이터 양만 늘리는 방식이 아닌 성능은 높이고, 학습 및 운용 비용은 낮추는 고효율 저비용으로 모델의 구조 자체를 혁신했다.

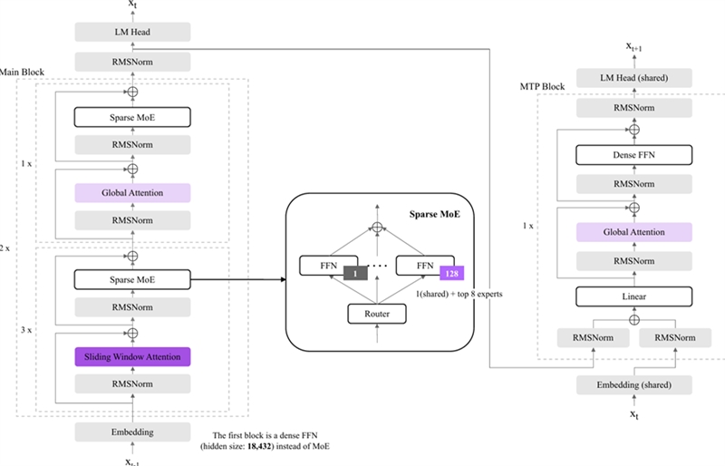
LG AI연구원은 엑사원 4.0에서 검증된 핵심 기술인 ‘하이브리드 어텐션’을 고도화해 K-엑사원에 적용했다. 어텐션은 AI 모델이 방대한 양의 데이터를 처리할 때 어떤 정보에 집중해야 하는지 판단하는 두뇌와 같은 역할을 한다.

LG AI연구원은 나무를 보는 것과 같이 특정 범위의 정보에 집중하는 ‘슬라이딩 윈도우 어텐션’과 숲을 보는 것과 같이 전체적인 맥락을 이해하는 ‘글로벌 어텐션’을 조합하는 ‘하이브리드 어텐션’을 고도화해 메모리 요구량과 연산량을 엑사원 4.0 대비 70% 절감했다.

LG AI연구원은 AI의 언어 능력 향상에 중요한 역할을 하는 토크나이저도 고도화했다. 토크나이저는 AI가 이해하는 단위인 토큰으로 문장을 쪼개는 기술이다.

LG AI연구원은 학습 어휘를 15만개로 확장하고, 자주 쓰는 단어 조합은 하나로 묶는 방식을 적용하는 등 토크나이저 고도화로 K-엑사원이 기존 모델 대비 1.3배 더 긴 문서를 기억하고 처리할 수 있게 했다.

또 LG AI연구원은 하나의 토큰을 처리하면서 다음 토큰을 예측할 수 있는 멀티 토큰 예측(MTP) 영역을 설계해 추론 속도를 기존 모델 대비 150% 높였다.

K-엑사원은 매개변수인 파라미터 규모가 2360억개이며, 실제 활성 매개변수는 10% 규모인 230억개인 전문가 혼합(MoE) 방식의 모델이며, 학습 범위를 확장해 국내 AI 모델 중 가장 긴 26만 토큰의 긴 문맥을 한 번에 이해하고 처리할 수 있다. 26만 토큰은 A4 문서 기준으로 400장 이상에 해당하는 방대한 분량이다.

LG AI연구원 관계자는 “K-엑사원은 효율은 높이고 비용은 낮추는 모델 설계를 통해 고가의 인프라가 아닌 A100급의 GPU 환경에서도 구동할 수 있다”며 “인프라 자원이 부족한 기업들도 프런티어급 AI 모델을 도입해 활용할 수 있도록 함으로써 국내 AI 생태계 저변을 넓히고자 한다”고 설명했다.

LG AI연구원은 AI 모델이 단순히 데이터를 암기하는 것에서 끝나지 않고, 문제를 해결하는 논리적 과정을 배울 수 있도록 학습 과정을 설계했다.

이를 위해 LG AI연구원은 사전 학습 단계에서 답을 알려주는 것이 아닌 어떤 사고 과정을 통해 문제를 풀어야 하는 것인지 가르치는 사고 궤적 데이터를 활용했다.

또 LG AI연구원은 사후 학습 과정에서 오답은 버리는 기존 방식이 아닌 오답에서도 배울 점을 찾아내는 강화학습 알고리즘인 아가포와 여러 답변을 비교해 사람이 더 선호하는 자연스러운 어투를 배우게 하는 선호학습 알고리즘인 그루퍼 등 독자적으로 고안한 기술을 적용했다.

LG AI연구원은 K-엑사원 개발 과정에서 안전성과 신뢰성을 최우선 원칙으로 두고 AI 윤리를 엄격하게 준수하고 있다.

LG AI연구원은 저작권 문제가 있는 데이터는 사전에 식별하고 제외하는 등 모든 학습 데이터에 대한 데이터 컴플라이언스 평가를 진행하고 있다.

또 LG AI연구원은 자체 AI윤리위원회를 통해 △인류 보편적 가치 △사회 안전 △한국의 특수성 △미래 위험 대응 등 AI 위험 분류 체계를 수립하고 AI 모델의 안전성도 테스트했다.

LG AI연구원이 한국의 특수성을 평가하기 위해 개발한 ‘KGC-SAFETY’ 지표는 한국 문화적 맥락에서 신뢰성과 안전성을 측정할 수 있다.

K-엑사원은 4개 부문 평균 97.83점으로 92.48점을 받은 미국 오픈AI의 GPT-OSS 120B 모델과 66.15점을 받은 중국 알리바바의 큐웬3 235B 모델 등 글로벌 프런티어 AI 모델 대비 높은 안전성과 신뢰성을 보였다.

LG AI연구원은 글로벌 오픈소스 AI 플랫폼인 허깅 페이스에 K-엑사원과 함께 모델 구조 설계와 학습 방법, 성능 평가 결과 등을 담은 기술 보고서도 공개했다.

한편 LG AI연구원은 오는 28일까지 K-엑사원 API를 무료로 제공한다.

최정규 LG AI연구원 에이전틱 AI 그룹장은 “K-엑사원은 자원의 한계 속에서 독자적인 기술 설계로 글로벌 거대 모델들과 대등하게 경쟁할 수 있음을 보여준 사례”라며 “대한민국 대표 AI를 개발한다는 자신감으로 연구 개발에 집중해 우리나라 AI 생태계를 넘어 전 세계 AI 생태계 발전에 기여하는 모델을 만들어 가겠다”고 강조했다.

구광모 ㈜LG 대표는 2026년 신년사에서 "새로운 미래가 열리는 변곡점에서는 지금까지의 성공 방식을 넘어 새로운 혁신으로 도약해야만 한다"며 "혁신을 위해서는 생각과 행동이 변해야 하며 '선택과 집중'이 그 시작"이라고 밝혔다.

이어 “타협할 수 없는 하나의 핵심 가치를 선택해야 하며, 선택한 이후에는 남들이 불가능하다고 여기는 수준까지 파고들어야 하고 이러한 치열한 집중이 고객이 ‘정말 다르다’고 느끼는 경험을 만들고 세상의 눈높이를 바꾸는 탁월한 가치를 완성하게 된다”고 덧붙였다.

LG AI연구원은 글로벌 프런티어 AI 모델을 뛰어넘는 경쟁력을 확보해 대한민국을 AI 3강 국가로 이끄는 게임 체인저가 되기 위해 남들이 불가능하다고 여기는 수준까지 AI 기술 역량을 끌어올리며, 세상의 눈높이를 새롭게 정의하는 LG만의 혁신적 가치를 창출하고 증명하기 위해 역량을 집중할 계획이다.